Bitte aktivieren Sie JavaScript, um diese Seite anzuzeigen.

Navigation: Erfassungsrichtlinie

Stationsinnenleben

Vorherige Oben Nächste Mehr
toc_closedbookUmspannwerk

Ein Umspannwerk dient der Spannungsanpassung und Verteilung elektrischer Energie. Der Transformator (1) setzt die elektrische Spannung zwischen Hoch-, Mittel- oder Niederspannung um. Die Energie wird auf Sammelschienen (2) geführt, die als zentrale Verteiler dienen. Trennschalter (3) ermöglichen eine sichtbare, spannungsfreie Trennung von Anlagenteilen, während Leistungsschalter (4) Last- und Kurzschlussströme sicher ein- und ausschalten. Messwandler (5) erfassen Strom und Spannung für Schutz- und Leittechnik. Zum Schutz vor Überspannungen sind Überspannungsableiter (7) installiert, und Erdungsschalter (8) sorgen für das sichere Erden abgeschalteter Anlagenteile bei Wartungsarbeiten. Der Übergang vom Unterwerk zum Übertragungsnetz wird meist durch den Portalmast definiert.

 

Swissgrid_transformer_station

Quelle: https://www.swissgrid.ch/de/home/operation/power-grid/technologies.html

Nr

Bauteil

Assetgroup / Assettype

AssetEntity

1

Transformator

ELEDevice /  / TransformerDevice /  ** **Transformer


2

Sammelschiene

ELELine / BusbarLine / **BusbarLine

ELELine / BusbarJunction / **BusbarPoint


3

Trennschalter

ELEDevice / FlowControlDevice / **Disconnector

z.B. Trennschalter

4

Leistungsschalter

ELEDevice / CircuitControlDevice / **CircuitBreaker


5

Messwandler

ELEJunction / MonitoringElement / MeasuringTransformer


6

Abspanngerüst

StructureLine / OverheadSupportLine / ColumnLine

StructureLine / OverheadSupportLine / CrossArmLine

StructureLine / OverheadSupport / ColumnPoint

StructureLine / OverheadSupport / CrossArmJunction


7

Überspannungsableiter

ELEJunction / SurgeDiverter / **SurgeDiverter


8

Erdungsschalter

ELEDevice / FlowControlDevice / **Disconnector

z.B. Erdungsschalter

9

Betriebsgebäude / Notfallgenerator

StructureJunction / InstallationSite / z.B. BuildingRootElement

StructureBoundary / InstallationBoundary / z.B. BuildingBoundary


 

Folgendermassen kann ein Umspannwerk komplett modelliert werden:

 

ELE_Stationsinnenleben_Relations_komplett

 

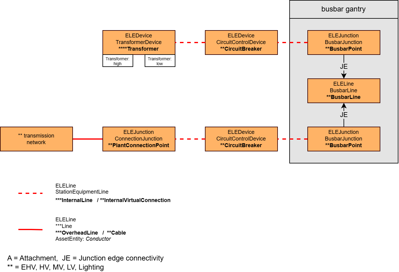
Vereinfacht genügen auch folgende Elemente. Der Übergang vom Übertragungsnetz zum Stationsinnenleben wird hierbei über einen PlantConnectionPoint realisiert.

ELE_Stationsinnenleben_Relations_minimal

 

 

toc_closedbookVerteilkabine

Eine Verteilkabine (VK) zwischen Niederspannung (NS) und öffentlicher Beleuchtung (ÖB) dient dazu, Energie aus dem Niederspannungsnetz sicher zu verteilen und speziell für die Strassenbeleuchtung aufzubereiten.

Der Übergang vom NS-Kabel des Ortsnetzes zur VK erfolgt über eine ConnectionJunction und weiter über eine LVInternalLine oder LVInternalVirtualConnection zum LVDisconnector und von dort zur NS-Sammelschiene. Beide Verbindungen können alternativ auch über Junction-Junction-Connectivities umgesetzt werden. Von der Sammelschiene führt eine beliebige Verbindung über Kabel oder Knoten-Knoten-Verbindung zur LightingFeedingInSwitch. Dieser bildet den Übergabeschalter von der Niederspannung zur Beleuchtung. Aus diesem Grund wird dieses Objekt für die Beleuchtung zum Teilnetz-Controller (Netzbegrenzer). Von hier an entspricht der Aufbau auf der Seite der öffentlichen Beleuchtung analog dem Aufbau der Niederspannung.

Alle Objekte können in einer StationAssembly enthalten sein, welche wiederum in einer Stationsfläche beinhaltet sein kann.

Folgendermassen kann eine Verteilkabine komplett modelliert werden:

ELE_Stationsinnenleben_VK_Relations_komplett

 

© 2025 VertiGIS GmbH Deutschland. Alle Rechte vorbehalten. | Datenschutz | Impressum
Dokumentation Version 1.5