Please enable JavaScript to view this site.

Navigation: Utility Network > Surveying Guideline

NET_ConductElectricity

Prev Top Next More
toc_closedbookNET_ConductElectricity

For cathodic corrosion protection to function reliably, it must be known whether the installed pipes and components are electrically conductive. In the Utility Network, the attribute NET_ConductElectricity is used for this purpose. This attribute controls network tracing as a barrier by distinguishing between conductive and non-conductive elements.

The attribute is automatically populated depending on the material used. For pipes made of conductive materials such as metal, cast iron, or steel, it is set directly to "Conduct," whereas for plastic pipes it is set to "Not conduct." If the material group is unknown or not specified, the value for NET_ConductElectricity is also set to "Unknown."

KKS_NET_ConductElectricity_Line_EN

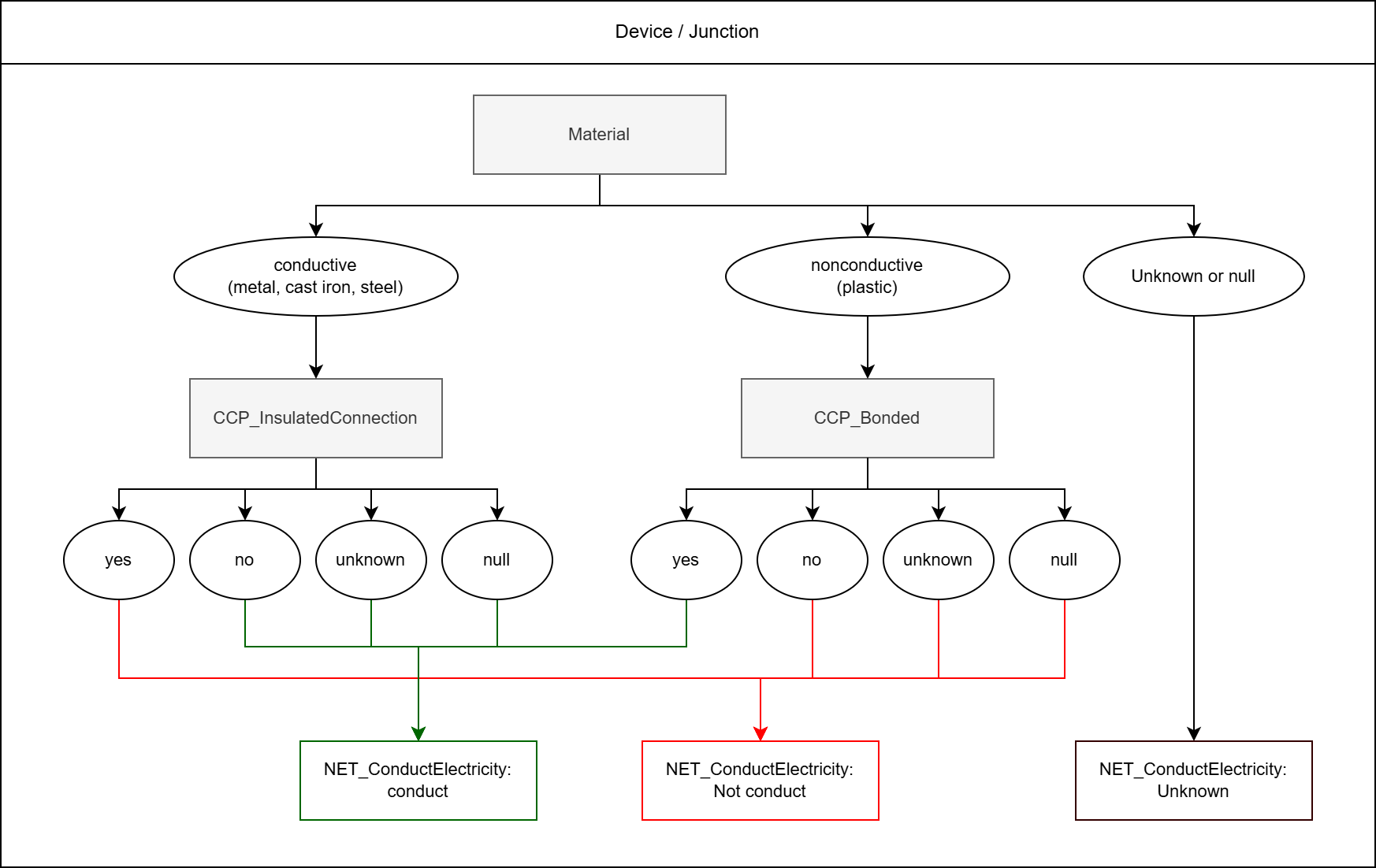
There are further distinctions for devices and junctions. Conductive materials such as metal, cast iron, or steel can be made non-conductive and thus turned into a barrier by setting the attribute "CCP_InsulatedConnection." Point elements made of non-conductive materials, such as plastics, are bridged by the attribute "CCP_Bonded" and thus made conductive. If the material is unknown, the "NET_ConductElectricity" also remains unknown. The entire decision tree is shown below.

KKS_NET_ConductElectricity_Device_Junction_EN

For all measuring lines and measuring elements, the value for "NET_ConductElectricity" is set to "Not conduct" by default.

 

© 2026 VertiGIS GmbH Germany. All Rights Reserved. | Privacy Center | Imprint
Documentation Version 1.5